IFC エクスポート用のプロパティ セットの作成
テンプレート属性およびユーザー定義情報からプロパティ セットを作成し、それらの属性に関するプロパティを定義して、IFC エクスポートの IFC エンティティに Tekla Structures プロパティ セットをバインドすることができます。プロパティ セットは、プロパティ セット設定ファイルに保存することができます。
デフォルトのプロパティ セットを使用できます。デフォルトのプロパティ セットで問題ない場合、カスタム プロパティ セットを作成する必要はありません。デフォルトのプロパティ セットを変更することもできます。さらに、buildingSMART プロパティ セットをインポートすることができます。
Tekla Structures により IFC ファイルがエクスポートされるとき、[プロパティセット] リストで選択した設定ファイルを使用して、エクスポートされた IFC エンティティを含むプロパティ セットがエクスポートされます。設定ファイルのリストには、環境フォルダー (\common\collaboration\ifc) にある事前定義されたファイルと、現在のフォルダーの下の \AdditionalPsets フォルダーに保存されているファイルが含まれています。
この プロパティセットの定義 ダイアログを使用して、IFCエクスポートで必要なプロパティセットを追加および変更できます。作成したプロパティ セット設定ファイルは、IFC2x3 エクスポートと IFC4 エクスポートの両方に表示されます。
XML設定ファイルの有効性を確保するためにファイル自体を変更するのではなく、 プロパティセットの定義 ダイアログでのみプロパティセットを定義することをお勧めします。

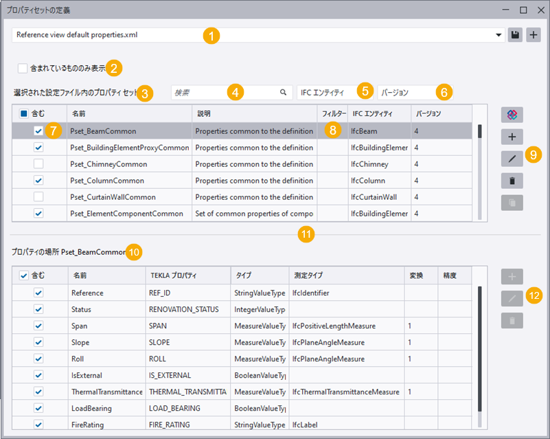
(1) 選択したプロパティ セット設定ファイルの名前。リストには、環境フォルダに保存された使用可能な設定ファイルがすべて表示され、目的のファイルを選択できます。ファイルは、選択後自動的に読み込まれます。
プロパティ セットを追加または変更したら、
[保存する] ボタンを使用して設定ファイルの変更内容を保存します。設定ファイルに新しい名前を付けて、保存することもできます。新しい設定ファイルと変更された設定ファイルは、現在のモデル フォルダの下の \AdditionalPsets フォルダに保存されます。次のフォルダから設定ファイルを読み取ることもできます。
ボタンを使用し、表示された設定ファイルの内容をクリアして、新しい設定ファイルを作成します。
(2) [含む] チェックボックスを使用して選択したプロパティ セットとプロパティのみをリストに表示するには、[含まれているもののみ表示] を選択します。
(3) 現在の設定ファイル内のプロパティ セット。プロパティ セットは、リスト内で上下にドラッグできます。
(4) 特定のプロパティ セットを検索します。プロパティ セットのリストは非常に長い場合がありますが、特定のプロパティ セットを見つけて選択するのに検索がかなり役立つことがあります。
(5) 選択した IFC エンティティのプロパティ セットのみ表示します。
(6) 選択した IFC バージョンのプロパティ セットのみ表示します。
(7) リスト内のすべてのプロパティセットとすべてのプロパティをエクスポートするには、プロパティセットまたはプロパティセクションのタイトル行にある 含む チェックボックスをオンにします。さまざまなエクスポート目的で必要なプロパティセットとプロパティのみをエクスポートするには、特定のプロパティセットまたはプロパティの横にあるチェックボックスをオンにします。
(8) フィルターを使用すると、プロパティ セットをエクスポートするオブジェクトをさらに制限することができます。たとえば、フィルターを指定し、鉄骨梁のみなど、プロパティ セットをエクスポートする IfcBeam オブジェクトをさらに制限できます。
(9) プロパティ セットを操作するためのコマンド ボタン:
buildingSMART プロパティ セットを追加します。Pset_ または Qto_ で始まるプロパティ セットは、buildingSMART プロパティ セットを構築します。buildingSMART プロパティ セットは保護されており、エクスポートに使用される IFC エンティティを変更したり、それに含まれるプロパティの名前を編集したりすることはできません。ただし、buildingSMART プロパティ セット内のプロパティを編集し、それらを含めるか除外するかを選択できます。
プロパティ セットを追加します。
選択したプロパティ セットを編集します。
選択したプロパティ セットを削除します。
選択したプロパティ セットを複製します。その後、プロパティ セットを変更し、たとえば、プロパティは同じでもフィルター条件が異なるようにできます。
(10) 選択したプロパティ セット内のプロパティ。プロパティは、リスト内で上下にドラッグすることができます。
(11) プロパティセットセクションまたはプロパティセクションを拡大するには、ダイアログの分割線を上下にドラッグします。
(12) プロパティを操作するためのコマンド ボタン:
選択したプロパティ セットにプロパティを追加します。
選択したプロパティを編集します。
選択したプロパティを選択したプロパティ セットから削除します。
カスタム IFC プロパティ セット設定ファイルの作成
プロパティ セットの追加
プロパティ セットへのプロパティの追加
buildingSMART プロパティ セットは保護されているため、そこにプロパティを追加することはできません。名前の先頭が Pset_ または Qto_ のプロパティ セットは、buildingSMART プロパティ セットを構築します。ただし、buildingSMART プロパティ セットに含まれるプロパティは変更することができます。
[選択したプロパティ セットの変更] をクリックします。buildingSMART プロパティ セットの追加
buildingSMART プロパティ セットをプロパティ セット設定ファイルに追加することができます。
プロパティ セットの削除
- [プロパティセットの定義] ダイアログで、カスタム プロパティ セット設定ファイルを開きます。
- プロパティ セット リストからプロパティ セットを選択します。
-
[選択したプロパティ セットを削除] をクリックします。
-
変更をプロパティ セット設定ファイルに保存するには、
[保存する] をクリックします。
プロパティ セットからのプロパティの削除
buildingSMART プロパティ セット (接頭辞 Pset_ または Qto_ で始まる) は保護されているため、そこからプロパティを削除することはできません。ただし、buildingSMART プロパティ セットに含まれているプロパティを除外することはできます。上記の「プロパティ セットまたはプロパティを含めるか除外する」セクションを参照してください。
- プロパティセットの定義 ダイアログでプロパティセット設定ファイルを開きます。
- プロパティ セット リストで、プロパティを削除するプロパティ セットを選択します。
- プロパティ リストからプロパティを選択します。
-
[選択したプロパティを削除] をクリックします。
プロパティ セットの複製
既存のプロパティ セットによく似た新しいプロパティ セットが必要な場合、既存のプロパティ セットを複製できます。その後、プロパティ セットを変更し、たとえば、プロパティは同じでもフィルター条件が異なるようにできます。
buildingSMART プロパティ セットを複製することはできません。
プロパティ セットまたはプロパティを含めたり除外したりする
buildingSMART プロパティ セットとプロパティを除外することもできます。
プロパティ セット設定ファイルの内容
プロパティ セット設定ファイルには、プロパティ セットの構造と、プロパティ セット内のプロパティのデータ定義が含まれています。
IFC エクスポートのプロパティ セットを XML 形式で設定する場合、次の 2 つのファイルが必要です。
-
IfcPropertySetConfigurations.xsd は、XML ファイルの構造を記述したスキーマ ファイルであり、XML ファイルの検証に使用されます。このファイルは、ソフトウェアの起動時に読み取られます。環境内にはスキーマ ファイルが 1 つだけあります。このファイルを操作する必要はありません。
-
XML ファイル <configuration_file_name>.xml は、実際のプロパティ セット設定ファイルです。
変更された設定ファイルは、モデルの下の \AdditionalPSets フォルダに保存され、システム フォルダ、プロジェクト フォルダ、企業フォルダからも読み取られます。
- プロパティ セット XML 設定ファイルには、次の定義が含まれています。
- テンプレート属性またはユーザー定義情報名。テンプレート属性は contentattributes_global.lst から、ユーザー定義情報は環境データベースからそれぞれ読み取られます。
- データ型 (String、Integer、Float、Timestamp、Boolean、Logical、PlaneAngleMeasure など)。
- 単位の種類 (長さ、面積、体積、量など)。
- ユーザー定義情報の単位のない値の単位値のスケーリング。変換係数を追加して、単位のない値を変換して IFC ファイルで使用されるグローバル単位に対応させることができます。面積と体積の単位にはこのような係数が必要です。
- デフォルト値を使用できるかどうか。
- テンプレート属性またはユーザー定義情報に値が含まれていない場合に、エクスポートする設定を無視できるかどうか。
- 以下は、プロパティ セット設定ファイルの内容の例です。
<PropertySet referenceId="assemblies" isIgnored="false"> <Name>Tekla Assembly</Name> <Description>Assembly Properties</Description> <Properties> <Property xsi:type="PropertySingleValueType" optional="true" isIgnored="false"> <Name>Assembly/Cast unit Mark</Name> <PropertyValue xsi:type="StringValueType" stringType="IfcLabel"> <GetValue xsi:type="TemplateVariableType"> <TemplateName>ASSEMBLY_POS</TemplateName> </GetValue> </PropertyValue> </Property> <Property xsi:type="PropertySingleValueType" optional="true" isIgnored="false"> <Name>Assembly/Cast unit position code</Name> <PropertyValue xsi:type="StringValueType" stringType="IfcLabel"> <GetValue xsi:type="TemplateVariableType"> <TemplateName>ASSEMBLY_POSITION_CODE</TemplateName> </GetValue> </PropertyValue> </Property> <Property xsi:type="PropertySingleValueType" optional="true" isIgnored="false"> <Name>Assembly/Cast unit top elevation</Name> <PropertyValue xsi:type="StringValueType" stringType="IfcLabel"> <GetValue xsi:type="TemplateVariableType"> <TemplateName>ASSEMBLY_TOP_LEVEL</TemplateName> </GetValue> </PropertyValue> </Property> <Property xsi:type="PropertySingleValueType" optional="true" isIgnored="false"> <Name>Assembly/Cast unit bottom elevation</Name> <PropertyValue xsi:type="StringValueType" stringType="IfcLabel"> <GetValue xsi:type="TemplateVariableType"> <TemplateName>ASSEMBLY_BOTTOM_LEVEL</TemplateName> </GetValue> </PropertyValue> </Property> - 設定ファイルには、プロパティ セットを IFC エンティティにバインドするためのルールも含まれています。
- 建物要素だけでなく、ボルト、鉄筋、および製品のサポートを含む IFC エンティティ タイプの階層へのバインド。
- 制限ルールを使用することができます。たとえば、数値には Equal、NotEqual、LessThan、GreaterThan、LessThanOrEqual、および GreaterThanOrEqual、テキストには Equal および NotEqual を使用できます。
制限ルールを追加する場合、適切なテキスト エディターを使用してカスタム プロパティ セット設定ファイルを変更する必要があります。
- プロパティ セットのバインド ルールの数はいくつでもかまいませんが、
referenceIdごとに適用できるプロパティセットの定義は 1 つに限られます。 - プロパティ セットはそれぞれ異なる IFC エンティティ タイプにバインドできます。たとえば、プレートには梁と異なるプロパティ セットを指定できます。
<PropertySetBind referenceId="assemblies"> <Rules> <Include entityType="IfcElementAssembly" subtypes="true" /> </Rules> </PropertySetBind> - エクスポートにおいて、あるプロパティの値が見つからない場合、エクスポートではそのプロパティ セットがまったく書き込まれません。これを回避するには、プロパティセットのそのプロパティに optional=true を追加します。
[




