Alte Zeichnungsversionen wiederherstellen

Tekla Structures alte Zeichnungsversionen
Not version-specific
Tekla Structures
Environment
Germany

Sollte es einmal nötig sein, zu einem älteren Bearbeitungsstand einer Zeichnung zurückzukehren, besteht die Möglichkeit, die Versionskontrolle von Zeichnungen im Dokumentenmanager zu nutzen. Diese ist für alle Zeichnungstypen verfügbar. Neben der angesprochenen Möglichkeit zu älteren Zeichnungsversionen zurückzukehren, können Sie auch gelöschte Zeichnungen als neue Zeichnungen wiederherstellen. Des Weiteren bietet die Versionskontrolle eine Möglichkeit Klonvorlagen aus anderen Modellen anzuzeigen und komfortabel zu sortieren.

1. Ältere Zeichnungsversionen wiederherstellen

Die Einzelteilzeichnung eines beispielhaften Trägers soll als Grundlage dienen und wird nach dem Erzeugen mit dem Text “Zeichnungsversion - 1” als Änderung versehen.

 

Image
tekla-tipps-zeichnungsversionen-1

 

Die Zeichnung wird beim Verlassen gespeichert und danach erneut geöffnet, der zusätzliche Text wird in “Zeichnungsversion - 2” aktualisiert, um eine weitere Änderung zu erzeugen. Die Zeichnung wird wieder mit Speichern geschlossen.
 

Image
tekla-tipps-zeichnungsversionen-2

 

Es sind nun also drei Versionen der Zeichnung vorhanden, die Ursprungszeichnung, welche mit den angewendeten Zeichnungseigenschaften erstellt wurde, die Zeichnung mit der 1. Änderung und die Zeichnung mit der 2. Änderung. Diese Änderungshistorie ist nun auch in der Versionskontrolle ersichtlich.

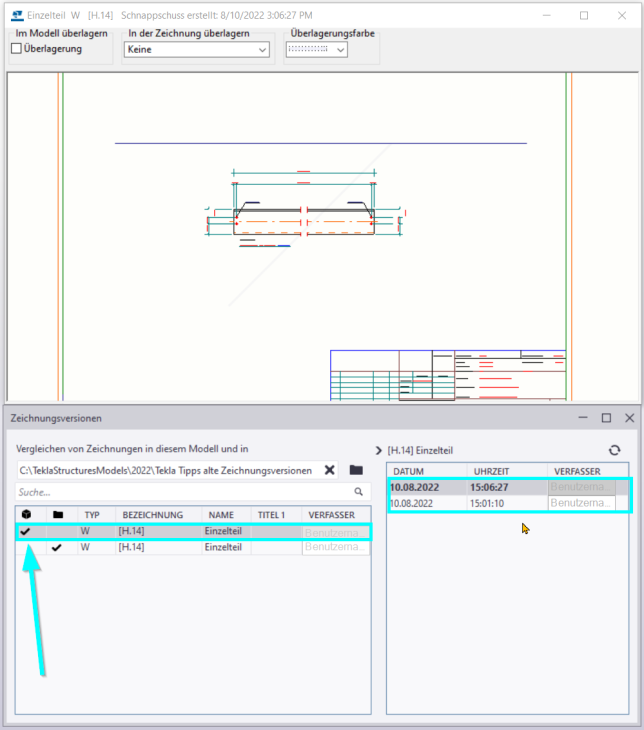
Dazu wird der Dokumentenmanager geöffnet, der Button für die Zeichnungsversionen befindet sich im unteren Bereich des Fensters.
 

Image
tekla-tipps-zeichnungsversionen-3

 

Nach klicken des Buttons öffnet sich das Schnappschussfenster, sowie der Dialog für die Zeichnungsversionen. Hier kann die gewünschte Zeichnung nun ausgewählt werden. Die Zeichnungsversionen der entsprechenden Zeichnung werden dann auf der rechten Seite angezeigt. Alternativ kann man die Zeichnung auch im Dokumentenmanager vorwählen. Dann werden die Zeichnungsversionen der ausgewählten Zeichnung direkt in einem übersichtlich zusammengeklappten Fenster angezeigt.
 

Image
tekla-tipps-zeichnungsversionen-4

 

Die einzelnen Versionen können Sie sich nun im Schnappschussfenster anzeigen lassen. Die ursprüngliche Version der Zeichnung erhält dabei keinen Schnappschuss, da die Zeichnung zu diesem Zeitpunkt noch nicht geöffnet wurde.
 

Image
tekla-tipps-zeichnungsversionen-5

 

 

Image
tekla-tipps-zeichnungsversionen-6

 

Sollte es nun nötig sein, auf den Bearbeitungsstand der “Zeichnungsversion - 1” zurückkehren zu müssen, kann dies über einen Rechtsklick auf den entsprechenden Bearbeitungsstand und anschließendem Öffnen der Zeichnung geschehen.

 

Image
tekla-tipps-zeichnungsversionen-7

 

Verlässt man die geöffnete alte Zeichnung anschließend wieder mit Speichern, wird der ältere Bearbeitungszustand zum aktuellen Stand und es gibt eine neue Zeichnungsversion in der Historie.

 

Image
tekla-tipps-zeichnungsversionen-8

 

2. Gelöschte Zeichnungsversionen als neue Zeichnung erstellen

Auch gelöschte Zeichnungen können unter Umständen wieder als neue Zeichnungen hergestellt werden und sind weiterhin in den Zeichnungsversionen sichtbar, solange die entsprechenden dg-Dateien im Order “drawings” des Modells zu finden sind. Standardmäßig werden diese Dateien nach sieben Tagen gelöscht (siehe auch Punkt 4.), bis dahin erscheinen die Zeichnungsversionen weiterhin im Dialog und sind mit einem Haken in der Modellordner-Spalte versehen. Sollte es sich um Teilzeichnungen handeln, sind diese nicht mehr unter den Zeichnungsversionen zu finden, wenn das Teil selbst im Modell gelöscht wurde. Übersichtszeichnungen sind, solange die dazugehörige dg-Datei zu finden ist, vorhanden.
 

Als Beispiel wird die bereits erzeugte Einzelteilzeichnung im Dokumentenmanager gelöscht.
 

Image
tekla-tipps-zeichnungsversionen-9

 

Öffnet man nun die eigentlich leeren Zeichnungsversionen, erscheint trotzdem die Zeichnung des Einzelteils mit allen noch verfügbaren Versionen der Zeichnung. Der Haken ist nun beim Modellordner anstatt beim Modell gesetzt.
 

Image
tekla-tipps-zeichnungsversionen-10

 


Wählt man nun wieder eine der noch vorhandenen Zeichnungsversionen per Rechtsklick aus, erscheint die Option “Als neu öffnen” und ermöglicht es, die Zeichnung wiederherzustellen.
 

Image
tekla-tipps-zeichnungsversionen-11

 

Image
tekla-tipps-zeichnungsversionen-12

 

Wichtig ist zu wissen, die so neu erstellte Zeichnung erhält dann wieder eine eigene Historie an Zeichnungsversionen, sodass in der Historie zwei Varianten der Einzelteilzeichnung zur Verfügung stehen. Die im Modell vorhandene, als neu erstellte und damit aktuelle Zeichnung, sowie die noch im Modellordner vorhandene Zeichnung mit den vier Versionen, zu erkennen an den Haken beim Modell oder dem Modellordner.
 

Image
tekla-tipps-zeichnungsversionen-13

 

3. Zeichnungen anderer Modelle als Klonvorlagen über die Zeichnungsversionen nutzen


Es ist möglich, die Zeichnungen des aktuellen Modells (gekennzeichnet mit Haken in der Spalte Modell) und Zeichnungen aus einem anderen Modell anzeigen zu lassen. Dazu kann man z.B. über das Ordnersymbol zu einem anderen Modell navigieren.
Es erscheinen dann alle im anderen Modell vorhandenen Zeichnungen in der Historie (gekennzeichnet mit einem Haken beim Modellordner). Auch bei den Zeichnungen aus dem anderen Modell können alle Zeichnungsversionen der jeweiligen Zeichnung ausgewählt werden.
 

Image
tekla-tipps-zeichnungsversionen-14

 

Über einen Rechtsklick auf eine Zeichnungsversion des anderen Modells bekommt man so die Option “Klonen” angezeigt. Diese kann dazu genutzt werden, die Zeichnung eines im Modell selektierten Teils auf Basis der Klonvorlage aus dem anderen Modell zu erstellen. 

Vorteil gegenüber dem herkömmlichen Klonen aus einem anderen Modell ist, dass man hier die Sortierung der Spalten beeinflussen kann und so die passende Klonvorlage schneller findet.
 

Image
tekla-tipps-zeichnungsversionen-15

 

Image
tekla-tipps-zeichnungsversionen-16

 

 

4. weiterführende Artikel aus der Tekla User Assistance

4.1. Versionskontrolle von Zeichnungen:

4.2. Unnötige Zeichnungsdateien im Single-User-Modus löschen

4.3. Löschen von unnötigen Zeichnungsdateien im Multi-User-Modus

4.4. XS_DELETE_UNNECESSARY_DG_FILES:

4.5. XS_DELETE_UNNECESSARY_DG_FILES_SAFETY_PERIOD:

4.6. Löschen von Zeichnungen und Dateidokumenten

 

Fanden Sie das hilfreich?