Why are the interactive design moments different to the graphical results and why can I not find them in the Design/Check dialog?

Tekla Structural Designer design moment interactive design analysis moment top moment design summary
Not version-specific
Tekla Structural Designer
Environment
Eurocode

When designing a concrete column (or wall, since concrete wall design uses the same method) using the interactive design, you may find that the design moment shown in the interactive dialog is different from those found in the graphical results and in the design/check dialog. 

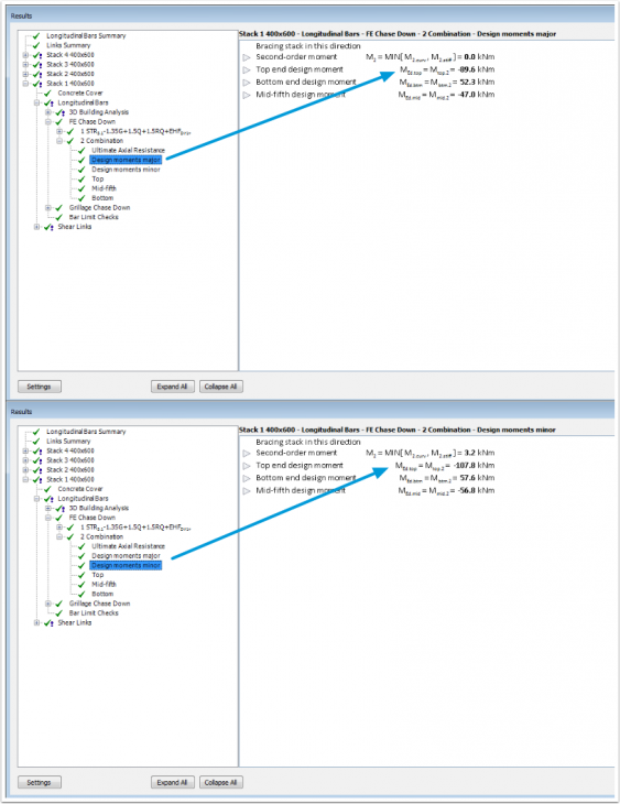
It is important to note that the moments shown in the results view are analysis moments. These moments are then used to further calculate design moments to design the column. The analysis moments can be found in the designed summary and thus this can be verified. 

 

Image
2017_04_24_14_12_171.png


 
Image
2017_04_24_14_12_312.png


 
Image
2017_04_24_14_12_553.png


 
Image
2017_04_24_14_13_054.png


This begs the question "Why can I not find the interactive design top moment in the design summary dialog?"

This is because in the interactive design, Tekla Structural Designer only shows one value, rather than both the major and minor axis values as it does in the design summary dialog.

 
Image
2017_04_24_14_14_375.png


This value is the bi-axial design moment in the column. The resistance moment would be the biaxial resistance.

You can check this using the equation;

 
Image
2017_04_24_14_14_466.png


 
Image
2017_04_24_14_14_577.png


Using these major and minor moments at the top of stack 1 in equation (1) above yields 

 
Image
2017_04_24_14_15_118.png


As shown in the interactive design.



It is important to note that the critical symbol on the load combination (in the design/check dialog) relates to the ultimate axial load and not the moments.

Therefore, it is possible to have the critical bi-axial bending from a combination not marked with the critical symbol.

This means that for Med the highest (critical) bi-axial bending moment will be used in the interactive design.

This is determined by calculating all Med for all combinations and analysis type at each location (e.g. Top).

This can be noted in the example below.

 
Image
2017_04_24_14_15_239.png

Was this helpful?