Finnish Environment User Defined Attributes

Tekla Structures UDA user defined attributes Finnish Environment part assembly project drawing
Not version-specific
Tekla Structures
Environment
Finland

User defined attributes that are used in the Finnish environment part, assembly, bolt, project and drawing dialog boxes are shown in pictures below.

Back to top

Part

Image
Finland environment udas in FI-Kuormitus tab
Image
Finland environment udas in FI-Viivakuormat tab
Image
Finland environment udas in FI-Pistekuormat tab
Image
Finland environment udas in FI-tasokuormat tab
Back to top

Assembly/Cast unit

Image
Finland environment udas in FI-Yleistiedot tab
Image
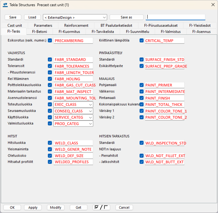
Finland environment udas in FI-Teräs tab
Image
Finland environment udas in FI-Betoni tab
Image
Finland environment udas in FI-Piirustusasetukset tab
Image
Finland environment udas in BT Paalutarketiedot tab
Image
Finland environment udas in FI-Tarvikelista tab
Image
Finland environment udas in FI-Suunnittelu tab
Image
Finland environment udas in FI-Valmistus tab
Image
Finland environment udas in FI-Asennus tab
Image
Finland environment udas in FI-Asennus tab
Back to top

Project

Image
Finland environment udas in FI-Kohdetiedot tab
Image
Finland environment udas in FI-Piirustusasetuksia tab
Image
Finland environment udas in FI-Viranomainen tab
Image
Finland environment udas in FI-Yhteystiedot tab
Image
Finland environment udas in FI-Malli versio tab
Back to top

Drawing

Image
Finland environment udas in FI-Piirustus tab
Image
Finland environment udas in FI-Nimiö tab
Image
Finland environment udas in FI-Yhteystiedot tab
Image
Finland environment udas in FI-Liittyvät asiakirjat tab
Back to top
Was this helpful?